AddIn + Infragistics
Hi!
We have problems using the MultiLang-AddIn together with Infragistics Controls, especially with the ultraGrid control. Currently we are using Infragistics NetAdvantage 2007 Volume 3 together with Visual Studio 2008.
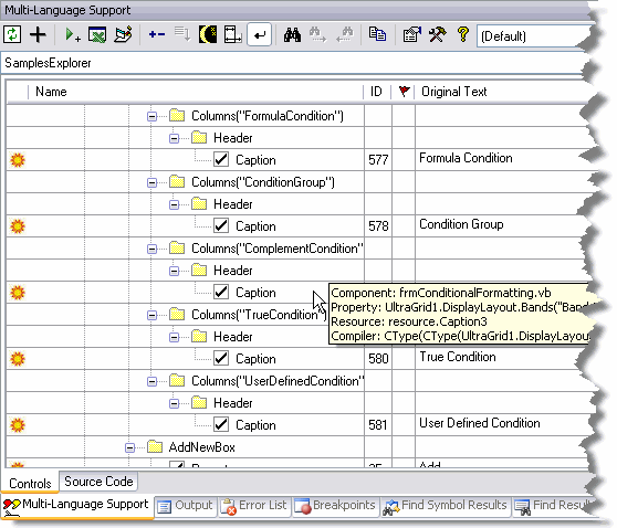
When reading via Source Code, the strings are extracted correctly from any ultraButton, ultraLabel, etc. but from the ultraGrid there is only one property (.Text) extracted. The column header captions are missing!
This seems to be a bug, but it is not so serious because when reading via Designer, the column header captions are also extracted and I can enter/change the strings.
So far so good.
But after having exported the strings back to the ResX files, even having checked the checkbox "Namen der Ressourcen bestimmen" which is recommended when using Infragistics controls, the strings are displayed always in German! No English column headers!
What can I do?
Greetings!
Robert